Applications of Biomechanical Simulations
Project leader:
Project members: , ,
Start date: 1. January 2017
End date: 31. December 2020
Funding source: adidas AG
Abstract
In this project, we investigate musculoskeletal modeling and simulation to analyze and understand human movement and performance. Our objective is to reconstruct human motion from measurement data for example for medical assessments or to predict human responses for virtual product development.
Reconstruction of Human Motion: Biomechanical analysis using wearable systems
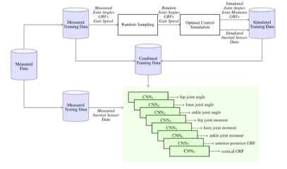
Inertial sensor systems provide the possibility of cheap gait analysis in everyday life. One major challenge is to achieve a high quality gait analysis based on noisy sensor measurements. Moreover, inertial sensors can only quantify human joint kinematics and are not able to measure joint kinetics as performed in gait laboratories. Existing systems are based on an integration of the inertial sensor data for estimating human poses. This error-prone integration can be avoided using a computer simulation of a biomechanical model that tracks the measured sensor signals. Furthermore, such a model can give insight into joint kinetics, muscle control and other gait-related parameters such as stride length, stride time and ground-reaction force.
Synthesis of Human Motion: Predictive biomechanical simulation for design applications
Sports and medical products such as running shoes, bandages or prostheses should support and improve our movement. But, how to derive optimal design parameters? The conventional process of prototyping and testing is often time-consuming, expensive, hazardous or even not realizable. Our purpose is to avoid prototyping and testing by virtual product development to derive optimal design parameters. We investigate biomechanical simulation to predict the influence of design parameters on human movement and performance.




